| 일 | 월 | 화 | 수 | 목 | 금 | 토 |
|---|---|---|---|---|---|---|
| 1 | ||||||
| 2 | 3 | 4 | 5 | 6 | 7 | 8 |
| 9 | 10 | 11 | 12 | 13 | 14 | 15 |
| 16 | 17 | 18 | 19 | 20 | 21 | 22 |
| 23 | 24 | 25 | 26 | 27 | 28 | 29 |
| 30 |
Tags
- Forensic #CTF #디지털포렌식 #disk forensic
- evm
- 파이썬
- It
- 정보보안기사 #정보보안산업기사 #2020년 정보보안기사 #시험일정
- 포렌식
- 메소드
- snedmail #linux #정보보안기사 #정보보안산업기사 #mail protocol
- 객체
- Forensic CTF #disk Forensic #windows file analyzer #WFA #Codegate 2012 F100
- 비박스 #웹취약점분석 #버그바운티 #bee-box #웹 #모의해킹
- #정보보안 #어셈블리 #저급언어 #기계어 #it #정보보안
- 디지털포렌식 연구회 워크샵 #디지털포렌식 #디지털포렌식챌린지 #Forensic #ctf #정보보호학회
- 코딩
- 파일 접근 권한 #linux #chown #chmond #umask #명령어
- forensic
- 안드로이드 #스레드 #핸들러 #예제
- 프로그래밍
- 안드로이드 #서비스 #안드로이스 서비스 #Android #java
- 디지털 포렌식
- HTML Injection #bWAPP
- 정보보안기사 #정보보안산업기사 #클라우드컴퓨팅 #보안 #컴퓨팅보안
- CIDR #서브넷 #Network #ip 주소고갈
- PYTHON
- java
- EnCase #mount #Forensic #image mount
- 탈중화
- 자바
- 디지털포렌식챌린지 #dfchallenge #디지털포렌식 #Forensic
- Injection #Reflected #웹취약점
Archives
- Today
- Total
Jsecurity
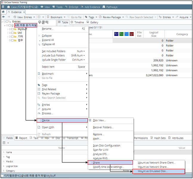
EnCase - 이미지(E01)파일 마운트방법 본문
[EnCase Image Mount]

대상 Evidence 이미지 파일 선택 > 우클릭 > Device > Share > Mount as Emulated Disk 선택

이미지(E01) 파일이 volume: F로 마운트 된다.

[EnCase Image UnMount]

[Physical Disk Emulator] 더블클릭

Comments